|
|
The TRACCESS CI development team is continually working at changing and updating our software by listening to you, our clients, to offer a Competency Intelligence system that suits the needs of your company.
We're proud to announce that TRACCESS CI is upgrading from version 8.8 to 9. This jump signifies a major upgrade due to a few of our most significant features. Optional Learning and Direct Assignments fundamentally change the way learning can be structured.
With 13 new features in total, TRACCESS 9 has not only improved in efficiency and functionality, but it also offers a new way of looking at learning.
A PDF version of this document is available: What's New in TRACCESS 9?
Learning can go beyond what is required by an employee with the new Optional Learning feature. Companies can now structure their learning in TRACCESS in two categories: Required and Optional.
Required Learning is what has always existed in TRACCESS—the learning an employee is required to know for his or her job and that contributes to the personal pie chart and populates the critical task tree.
Optional Learning, however, which is new to TRACCESS, is not necessary to an employee’s current job. This new feature is powerful because it does not limit how learning can be used. Optional Learning material may be intended for job growth, personal development, general interest, or used simply as a reference.
Since this type of learning can be reported on, it can be used as a Gap Analysis, which would identify the skills an employee is missing to move into a different job. Also, Optional learning is an excellent tool for Talent Management, as it can be used to identify the employees with a specific skill set. Other uses for Optional Learning are Career Planning, Coaching & Mentoring, and Performance Support.
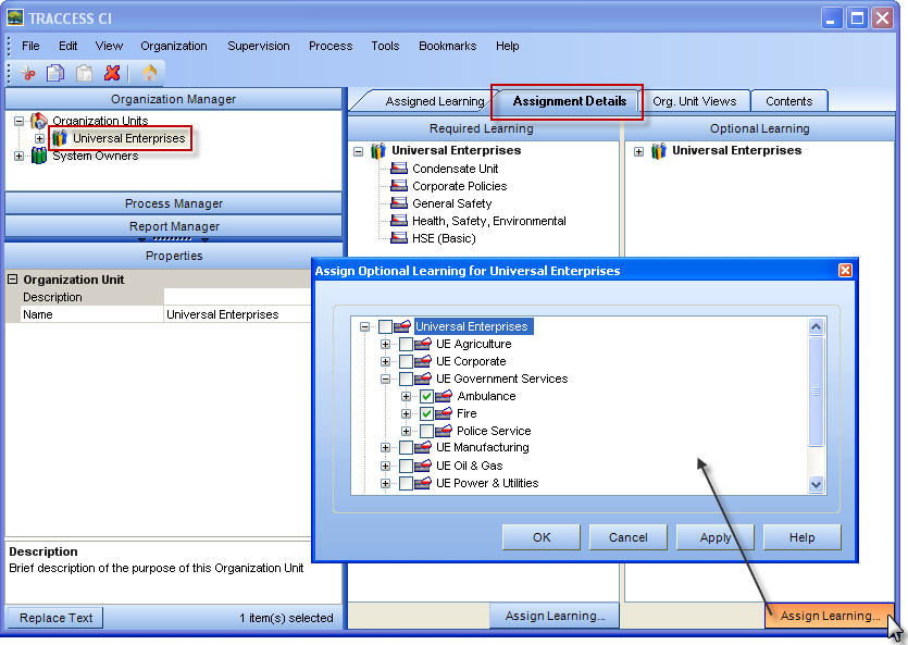
Managers can add Optional Learning by Organizational Unit. When an Org Unit is selected in the Organizational Manager, the Assignment Details tab displays both Required and Optional learning, as you can see in the image below. Learning can then be added to either of these groups by clicking on the Assign Learning button and selecting process sets or processes.
What a person needs to learn isn’t always the same throughout a team of employees. Now, with Direct Assignments, Supervisors and Administrators have the ability to assign tasks directly to individual learners. These assignments still count towards an employee’s required learning and are included in reports.
This new feature provides more flexibility when building a learning model structure, since learners can be assigned supplemental learning for unique circumstances. For example, if an employee who drives a vehicle for his job accumulates three incident reports, he may be required to take a defensive driving course, along with completing the defensive driving task and capability assessment. This learning would be structured specifically for that individual.
Direct assignments are added by selecting a learner from the Organization Manager, then clicking on the Learner Views tab. Then, right click on the Direct Assignments node in the processes tree and select New Sub Process. Right-click on the sub process and select Add/Remove Tasks. A dialog appears allowing you to add or remove tasks to this sub process.

Once direct learning is assigned to a learner, it becomes a part of their Required Learning and appears in their My Job tree under “Direct Assignments.” This learning is treated and works the same way as all other Required Learning.

The icons in the TRACCESS system play an important role in visual representation and navigation. Now, these icons are fully customizable with a new feature that allows managers to change the appearance of an object’s icon based on its properties.
The Selection Box property type has been enhanced, allowing you to add a new, custom property to an object that has a selectable icon. The icon can then be modified based on which value is selected for that object. Multiple selection values can be added, and each selection value can have a different image associated with it.
When an object is selected, the property will appear in the Properties section, and its values are displayed in a dropdown menu. If the property is associated with an image, the image will appear on the object. If multiple properties are selected that have images associated with them, multiple images will appear on the object.
How employees will see the icon, no matter what properties are selected, depends on their role in the system and what properties apply to them.
Below, you can see small colored dots under the right side of each Learner icon. Each color represents a different Employee Status: Default (none/not defined), Full-time (green), Part-time (blue), On Leave (red). These dots help to visually categorize the learners, helping managers to quickly identify employee statuses.
![]()
The way icons can be customized is virtually endless. For example, below you can see a learner’s Optional Learning in their My Job tree. Within the “Engineering” process set are three other process sets that represent jobs. The process set icon for these jobs have been completely covered with a custom icon that looks like a briefcase, visually representing a “job.”
Looking further into the learner’s tree, you can see that certain tasks have been flagged with a pink star—this is just one way you can indicate to your employees which tasks should be completed first. These tasks are marked for the leaner because they are “Safety Critical,” meaning that they are the most crucial tasks in the system.
![]()
These icon modifications appear everywhere that the icons appear, even in the learner’s context view (to the right of the My Job tree). You can see from the image below that when looking at the context view, a learner can easily see which tasks are marked as “Safety Critical.”
Keep in mind that when you use custom properties on any object, such as a “Safety Critical” flag on a task, those custom properties can be used for searching and reporting as well. You can run reports that are specifically meant to report on the “Safety Critical” tasks only. Or, you could run a report that excludes “contractors” and “on leave” employees. TRACCESS allows you to both visually and logically control your information.
In addition to multiple choice and multiple response, a new question type called short answer (or fill-in-the-blank) is now available in TRACCESS. This new question type makes knowledge assessments more customizable, allowing you to ask more challenging questions, reducing the possibility of an employee guessing the answer.
When creating a new question, the Answer Style dropdown menu will display Checkbox, Radio, and Short Answer.
Short Answer can be treated in a couple different ways. The question could be open-ended, such as “What element has an atomic number of 30?” or a fill-in-in-the-blank type of question: “The element with an atomic number of 30 is ________.”

A textbox will appear for the learner to type in his or her answer.

TRACCESS is even more customizable with the added option of displaying any website on an employee’s TRACCESS Today page. You could, for example, link to your company’s website, your company’s news page, or even multiple web resources that would be beneficial to your employees. If you have dynamic pages, such as team dashboards or collaboration sites, this is a way to include them into TRACCESS.
The URL is defined in the TRACCESS Today Settings dialog under a new tab called URL. Each Organization Unit can be assigned a unique URL by selecting the Org Unit then entering a description and the web address. A preview of the website can be viewed by clicking the Preview button.
Employees will see the URL on their TRACCESS Today page. If an employee belongs to more than one Org Unit that is assigned a URL, then the URL panel on the TRACCESS Today page will be tabbed.

The layout of the TRACCESS Today page can now be customized into several different layouts. Managers can configure where the URL panel is displayed in the System Options under the TRACCESS Today tab. There are four dropdown menus that contain six customizable options: None, My Job Summary, Quick Links, TRACCESS News, Qualification Summary, and URL.

Each dropdown menu represents a panel on the TRACCESS Today page. If "None" is chosen for any of the panels, it will simply remove the panel, and the other panels will fill the space accordingly.
Below, you can see all the possible layouts:

SMEs now have the option to email themselves a list of employees that are sent a task revision notification for either the capability or knowledge components of a task. This list helps to verify who got the revision email, as well as who didn’t. This feature can also be used to keep a permanent record, in case you want to access this information at a future date because of audit or other purposes.
To receive this notification, the SME simply checks off the "Email me a list of the people notified" box in the Task Revision Notification dialog.
The SME will receive an email with a list of people who were intended to receive the notification. If any of the employees do not have an email specified in their account, the SME will receive another email listing those people. This helps the SME identify people with no specified email in the system.
In a system where tasks may appear in many processes and are assigned to many people, it may be difficult for SMEs to understand how those tasks are being used. Now, the new Usage tab gives SMEs a fast and easy way to identify all the places a task is used in process sets and direct assignments.
This new feature is especially helpful to an SME, for example, who would greatly benefit from the ability to see where and how a task is being used or reused in the system. The Usage tab gives an SME a complete understanding of how the system could be affected if a change was made to the task.
By clicking on a task in the Process Manager tree, the Usage tab is available in the context view.
The Usage tab is split into two parts:
A task can be easily removed from anywhere it exists by clicking on the task in the Process Manager box or on the employee's name in the Direct Assignments box and then clicking the Remove button.
The ease of interpreting a document isn’t just about reading the text on a page. The use of color can help you to visually distinguish different parts. With the new option of customizing the colors of the Requalification report, you can easily highlight specific areas of interest.
On the Options page in the report template Wizard, the font colors and background colors of the Expires Before, Expires After, Incomplete, Elapsed, and Not Assigned data fields can be changed by choosing the a color from the appropriate dropdown menu.
You can see how specific areas of the report are easily distinguishable with the use of color:
A new report is now available called Qualification Grid Report. This report is similar to the Requalification report with a few differences:
In a learning environment such as TRACCESS, good communication between a learner and a supervisor is essential. In addition to viewing a learner’s capability assessment and SCORM resources, a Supervisor can now view resources and knowledge assessments. By having a more complete view of an employee’s assigned learning material, Supervisors can better answer their learners’ questions and offer improved guidance in their learning.
The learner’s material can be viewed by first selecting a learner in the Org Manager tree and then the Assigned Learning tab in the context view. When you right-click on a task, the menu displays View Knowledge Assessment and/or View Resource (if the task has these components set to “online.”)
When View Knowledge Assessment is selected, a preview of the assessment is shown, just as the learner would see it. You, as a Supervisor, can view and even complete the test, except no results will be recorded.
When View Resources is selected, a dialog box appears displaying a Resources tree with all the resources available for a task. You can then simply double-click on the resource and click View—this will display the resource in a new window.
TRACCESS now offers the ability for Supervisors to print out paper tests. This new feature is beneficial for overseeing in-person exams or for employees who don’t have online access to TRACCESS.
Supervisors can not only complete the capability component of a task, but they can also complete the knowledge component of a task by printing out a hardcopy of the test for a learner to take. The Supervisor can then mark the test and set the knowledge component as complete. Tests can then be scanned and uploaded to TRACCESS as a permanent record.
Accessing a paper test is done by right-clicking on a task icon in the context menu and selecting Generate Paper Knowledge Assessment.
The Generate Paper Assessment dialog appears with several options:
After you’ve selected your options and clicked OK, you save the test as a zip file locally on your computer. The test is available in a rich text format (rtf) in a zip folder. It can be opened in Microsoft Word and is formatted in a ready-to-take test format.
Custom reports now have two new parameter types: All Tasks and All Employees.
When creating a custom report, these parameters are available as “AllEmployees” and “AllTasks.” Checking these boxes off will add them to your custom report template Wizard.
Your custom report will then have the Select Employees and Select Tasks pages. These selectors are a quick and easy way to select employees and tasks to include in your report.